简介:
分析接口知道要获取文章阅读数和点赞数必须有key和uin这两个关键参数,不同公众号key不一样(据说有万能微信key,不懂怎么搞到),同一个公众号key大概半小时会过期
提交链接获取文章阅读量api
思路:
1.将客户端请求阅读量接口的请求拦截转发到自己服务器,这样就可以获取到key ,用__biz关联缓存半小时
2.提交文章链接进行查询时,服务器从文章链接里获取__biz,查询是否缓存了当前公众号对应的key,有的话进行第3步,没有进行第4步。
3.curl请求https://mp.weixin.qq.com/mp/getappmsgext? 接口获取数据
4.key不存在时,通知客户端重定向到该url(通知用websocket通知或者客户端ajax轮询,需要用抓包工具修改文章详情页代码让其跳转到中间页面待命,打开文章页面后隔几秒跳回中间页)并暂停程序几秒等待客户端更新key,此时客户端提交了新的key,用其进行查询
实现
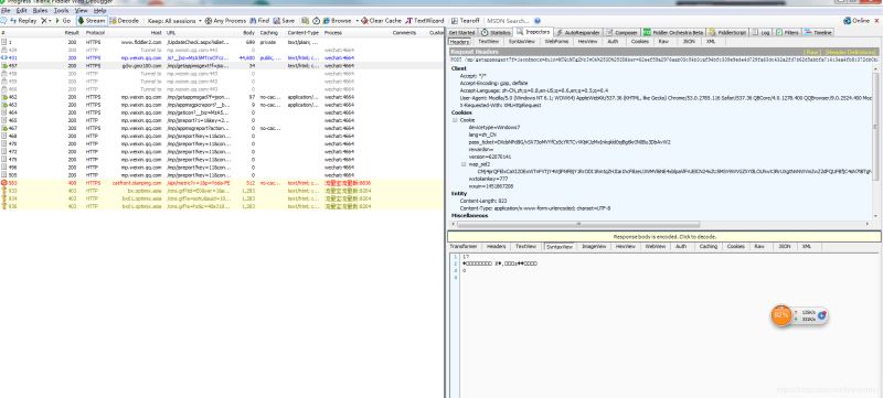
1.抓包
此接口就是获取阅读量的接口,参数如下图


2.将此接口拦截转发到自己服务器,点击 rules- customize rules 在OnBeforeRequest(正式请求之前执行的函数)加上
if (oSession.fullUrl.Contains("mp.weixin.qq.com/mp/getappmsgext"))
{
oSession.oRequest["Host"]= 'ccc.aaa.com' ;
}

效果,可以看到此接口已经被转发

3.服务端缓存key,代码以PHP为例
public function saveKey(Request $request)
{
$__biz = $request->param('__biz',0);
$data['uin'] = $request->param('uin',0);
$data['key'] = $request->param('key',0);
Cache::set($__biz,$data,30 * 60);
return 'ok';
}
4.提交文章链接查询API代码
public function getReadNum(Request $request)
{
$url = $request->param('url');
parse_str(parse_url($url)['query'], $param);
$__biz = $param['__biz'];
$key_data = Cache::get($__biz);
if (empty($key_data))
return 'no key';
$uin = $key_data['uin'];
$key = $key_data['key'];
$param['uin'] = $uin;
$param['key'] = $key;
$param['wxtoken'] = "777";
$wechat_url = "https://mp.weixin.qq.com/mp/getappmsgext?" . http_build_query($param);
//dump($wechat_url);
$data = array(
'is_only_read' => 1,
'is_temp_url' => 0,
'appmsg_type' => 9,
);
$res = $this->get_url($wechat_url,$data);
return $res;
}
function get_url($url,$data)
{
$ifpost = 1;//是否post请求
$datafields = $data;//post数据
$cookiefile = '';//cookie文件
$cookie = '';//cookie变量
$v = false;
//模拟http请求header头
$header = array("Connection: Keep-Alive","Accept: text/html, application/xhtml+xml, */*", "Pragma: no-cache", "Accept-Language: zh-Hans-CN,zh-Hans;q=0.8,en-US;q=0.5,en;q=0.3","User-Agent: Mozilla/5.0 (Windows NT 6.1; WOW64) AppleWebKit/537.36 (KHTML, like Gecko) Chrome/53.0.2785.116 Safari/537.36 QBCore/4.0.1278.400 QQBrowser/9.0.2524.400 Mozilla/5.0 (Windows NT 6.1; WOW64) AppleWebKit/537.36 (KHTML, like Gecko) Chrome/53.0.2875.116 Safari/537.36 NetType/WIFI MicroMessenger/7.0.5 WindowsWechat");
$ch = curl_init();
curl_setopt($ch, CURLOPT_URL, $url);
curl_setopt($ch, CURLOPT_HEADER, $v);
curl_setopt($ch, CURLOPT_HTTPHEADER, $header);
$ifpost && curl_setopt($ch, CURLOPT_POST, $ifpost);
$ifpost && curl_setopt($ch, CURLOPT_POSTFIELDS, $datafields);
curl_setopt($ch, CURLOPT_RETURNTRANSFER, true);
curl_setopt($ch, CURLOPT_FOLLOWLOCATION, true);
$cookie && curl_setopt($ch, CURLOPT_COOKIE, $cookie);//发送cookie变量
$cookiefile && curl_setopt($ch, CURLOPT_COOKIEFILE, $cookiefile);//发送cookie文件
$cookiefile && curl_setopt($ch, CURLOPT_COOKIEJAR, $cookiefile);//写入cookie到文件
curl_setopt($ch,CURLOPT_TIMEOUT,60); //允许执行的最长秒数
curl_setopt($ch, CURLOPT_SSL_VERIFYPEER, false);
curl_setopt($ch, CURLOPT_SSL_VERIFYHOST, false);
$ok = curl_exec($ch);
curl_close($ch);
unset($ch);
return $ok;
}
5.通知客户端重定向页面(这部分没写,看参考我的其他关于文本socket文章)
6.用fiddler修改微信文章也jsj脚本,
在OnBeforeResponse(返回给客户端之前执行的方法),加上跳转到中间页的代码
效果

总结